TransactionSearch API Operation (SOAP)
Last updated: Sept 19th, 3:09am
Searches transaction history for transactions that meet the specified criteria.
Important: This integration method is deprecated as of January 1, 2017. PayPal continues to support existing merchants using this method, but please be advised new features and enhancements will not be applied to these integrations. For new integrations, see the PayPal Checkout Integration Guide.
Note: The maximum number of transactions that can be returned from a TransactionSearch API call is 100.
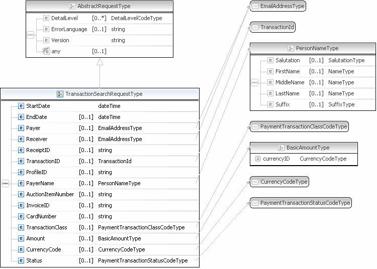
TransactionSearch Request Message

Note: Only the fields described in this documentation are available for use.
TransactionSearch Request Fields
| Field | Description |
|---|---|
|
|
(Required) The earliest transaction date at which to start the search. Character length and limitations: Must be a valid date, in UTC/GMT format; for example, |
|
|
(Optional) The latest transaction date to be included in the search. Character length and limitations: Must be a valid date, in UTC/GMT format; for example, |
|
|
(Optional) Search by the buyer's email address. Character length and limitations: 127 single-byte alphanumeric characters |
|
|
(Optional) Search by the receiver's email address. If the merchant account has only one email address, this is the primary email. It can also be a non-primary email address. |
|
|
(Optional) Search by the PayPal Account Optional receipt ID. This field is not applicable to point-of-sale transactions. |
|
|
(Optional) Search by the transaction ID. The returned results are from the merchant's transaction records. Character length and limitations: 17 characters. Orders transactions have 19 characters. |
|
|
(Optional) Search by invoice identification key, as set by you for the original transaction. This field searches the records for items the merchant sells. Character length and limitations: 127 single-byte characters maximum with no wildcards allowed |
|
|
(Optional) Search by credit card number, as set by you for the original transaction. This field searches the records for items the merchant sells. The field is not applicable to point-of-sale. Note: No wildcards are allowed. Character length and limitations: Must be at least 11 and no more than 25 single-byte numeric characters maximum. Special punctuation, such as dashes or spaces, is ignored. |
|
|
(Optional) Search by the buyer's name. |
|
|
(Optional) Search by auction item number of the purchased goods. This field is not applicable to point-of-sale. |
|
|
(Optional) Search by classification of transaction. Some kinds of possible classes of transactions are not searchable with this field. You cannot search for bank transfer withdrawals, for example. Value is:
|
|
|
(Optional) Search by transaction amount. Note: You must set the currencyID attribute to one of the 3-character currency codes for any of the supported PayPal currencies.Character length and limitations: Value is typically a positive number that cannot exceed nine (9) digits in SOAP request/response for USD, CLP, or JPY or the per transaction limit for the currency. It includes no currency symbol. Most currencies require two decimal places. The decimal separator must be a period ( |
|
|
(Optional) Search by 3-character, ISO 4217 currency code. |
|
|
(Optional) Search by transaction status. Value is:
|
|
|
(Optional) An alphanumeric string (generated by PayPal) that uniquely identifies a recurring profile. You can specify the Profile ID in the TransactionSearch API operation to obtain all payments associated with the identified profile. |
PayerName Fields
| Field | Description |
|---|---|
|
|
(Optional) Buyer's salutation. Character length and limitations: 20 single-byte characters |
|
|
(Optional) Buyer's first name. Character length and limitations: 64 double-byte characters |
|
|
(Optional) Buyer's middle name. Character length and limitations: 64 double-byte characters |
|
|
(Optional) Buyer's last name. Character length and limitations: 64 double-byte characters |
|
|
(Optional) Buyer's suffix. Character length and limitations: 12 single-byte characters |
TransactionSearch Response Message

Note: Only the fields described in this documentation are available for use.

Note: Only the fields described in this documentation are available for use.